【Dataverse for Teams】環境間でのソリューション移行 【第8回】
目次
こんにちは。 MS開発部の新城です。
【Dataverse for Teams】シリーズ 【Dataverse for Teams】Excel・Power BIでのデータ操作【第7回】
上記に続きまして、本ブログでは【Dataverse for Teams】環境間でのソリューション移行についてご紹介していきます。
【Dataverse for Teams】シリーズは他にもありますのでご覧ください。
【Dataverse for Teams】Dataverseとの違いと概要【第2回】
【Dataverse for Teams】コントロールの違いについて【第3回】
【Dataverse for Teams】Power Appsサンプルアプリについてのご紹介【第4回】
【Dataverse for Teams】アプリの管理方法【第5回】
【Dataverse for Teams】データベース管理【第6回】
今回ご紹介する内容は基本的にソリューションのエクスポート・インポートの機能についての話になりますが、実はPower Apps環境とDataverse for Teams環境を跨いだエクスポート・インポートによる移行が可能です。 ※【Dataverse for Teams】コントロールの違いについて【第3回】で紹介した様に、 コントロールやコンポーネントの種類が違っても移行可能です。
その手順について、下記の3つの移行を実施してみましたので解説していきます。 ・Dataverse for Teams環境での異なるチームへ移行手順 ・Dataverse for Teams環境からPower Apps環境へ移行手順 ・Power Apps環境からDataverse for Teams環境へ移行手順
ソリューションについて
今回ご紹介するエクスポート・インポートを行う為の前提として、ソリューションとして作成されている必要があります。 ソリューションとは…
別の環境にアプリケーションおよびコンポーネントを移動したり、 既存のアプリケーションに一連のカスタマイズを適用するために、ソリューションが使用されます。 ソリューションには、1 つ以上のアプリに加えて、サイト マップ、テーブル、プロセス、 Web リソース、選択肢、フローなど、それ以外のコンポーネントを含めることができます。 ソリューションは、Power Apps やその他 Power Platform などの製品 (Power Automate など) のアプリケーション ライフサイクル管理 (ALM) を実装するためのメカニズムです。 引用元:Power Apps のソリューション – Power Apps | Microsoft Learn
Dataverse for Teams環境での異なるチームへ移行手順
エクスポート手順
1.エクスポートするチームのビルドタブを選択します。 2.すべて表示を選択し、エクスポートしたいアイテムを選択します。

すべて表示後にエクスポートしたいアイテムを選択

zip形式でエクスポートを選択
インポート手順
1.インポートするチームのビルドタブを選択します。 2.すべて表示を選択し、インポートしたいアイテムを選択します。

すべて表示後にインポートしたいアイテムを選択

エクスポートしたアイテムを選択し、次へを選択

インポートを選択
Dataverse for Teams環境からPower Apps環境へ移行手順
エクスポート手順
1.エクスポートするチームのビルドタブを選択します。 2.すべて表示を選択し、エクスポートしたいアイテムを選択します。 3.エクスポートしたいアイテムを選択しましたら、コマンドバーのエクスポートを選択します。 4.選択したアイテムを確認し、zip形式でエクスポートを選択します。

zip形式でエクスポートを選択
インポート手順
1.Power Appsのソリューションを選択しましたら、ソリューションをインポートから インポートしたいアイテムを選択します。 2.参照を選択しましたら、先程Teamsでエクスポートしたファイルを選択します。 3.次へを選択します。

エクスポートしたアイテムを選択し、次へを選択

インポートを選択
Power Apps環境からDataverse for Teams環境へ移行手順
エクスポート手順
1.Power Appsのソリューションを選択しましたら、ソリューションをエクスポートからエクスポートしたいアイテムを選択します。 2.次へを選択します。

エクスポートしたいアイテムを選択し、次へを選択
3.マネージド(推奨)を選択しましたら、エクスポートを選択します。

マネージド(推奨)を選択し、エクスポートを選択
詳しい内容はこちらをご覧ください。
ソリューションの概念 – Power Platform | Microsoft Learn
4.アイテムのダウンロードが完了しましたら、ダウンロードを選択し、ファイルを保存します。

ダウンロードを選択
インポート手順
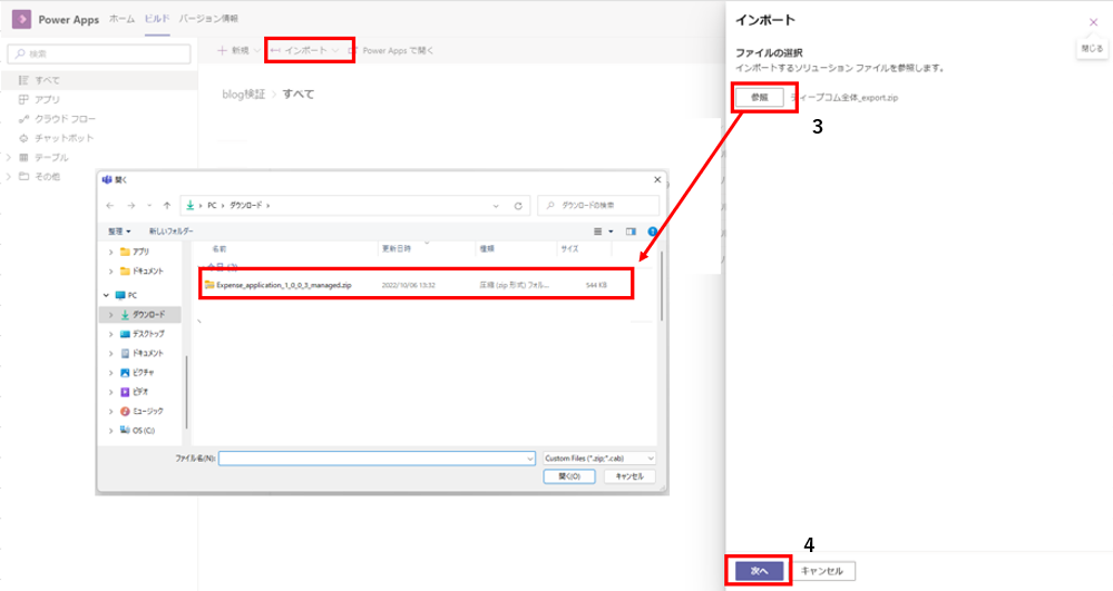
1. インポートするチームのビルドタブを選択します。 2.すべて表示を選択し、インポートしたいアイテムを選択します。 3. コマンドバーのインポートを選択し、参照で先ほどエクスポートしたアイテムを選択します。 4.アイテムを選択しましたら、次へを選択します。

参照からエクスポートしたアイテムを選択し、次へ

インポートを選択
まとめ
今回の【Dataverse for Teams】環境間でのソリューション移行はいかがでしたでしょうか?
普段からエクスポート・インポートを利用して同一環境内で展開している方も意外と環境を跨いだエクスポート・インポートが可能である事はご存知ないのではないでしょうか?
※尚、Dataverse for Teams ではモデル駆動型が利用できない為、ソリューションに含まれる場合はTeamsへの移行はできません。
今後も【Dataverse for Teams】シリーズの情報は発信していきますので、引き続きよろしくお願いいたします。
以上、最後までご愛読いただき
ありがとうございました。
お問い合わせは、
以下のフォームへご連絡ください。




